Will Egg

Will Egg

Aspiring JavaScript Developer | Building & Learning Through Projects

My JavaScript Builds

Guess My Number

A game that will allow the user to guess a number between 1 and 20.

Live Demo Source Code

Modal

A modal window UI component with open and close functionality.

Live Demo Source Code

Pig Game

A two-player dice game. First to reach 100 wins!

Live Demo Source Code Flowchart

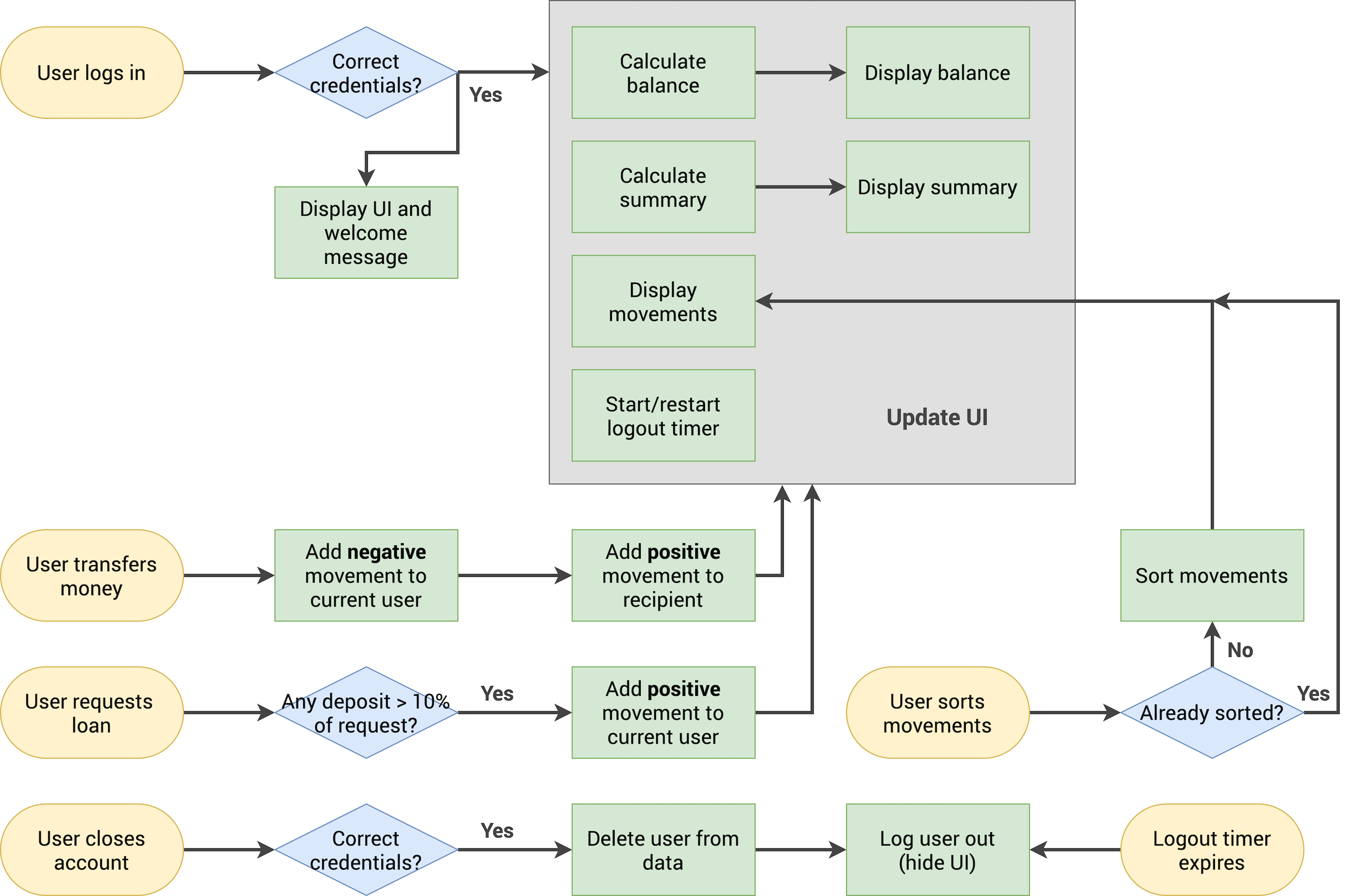
Bankist - *Under Development*

An online banking interface.

Live Demo Source Code Flowchart

Jira Backup Board

A Jira board intended to mock a real world pipeline of development

Live Demo Source Code

My Learning Journey

I'm passionate about mastering JavaScript through hands-on projects. Each build teaches me new concepts.